Development Intelligence (Analytics) Solution for ClearCase ClearQuest
What "Development Intelligence" is?
The challenge of project governance is providing the right level of reporting for each individual on the team. The needs of project managers greatly differ
from those of testers, but both should be met if a project is going to stay on track. "Development Intelligence Solution" provides contextual information
tailored to the individual. Each user can customize the layout and content of his or her Rational ClearCase dashboard, and, because
the dashboard is continually updated, each user can view the most current information that pertains to his orher work.
Get Real-time Status from High-Level to Low-Level
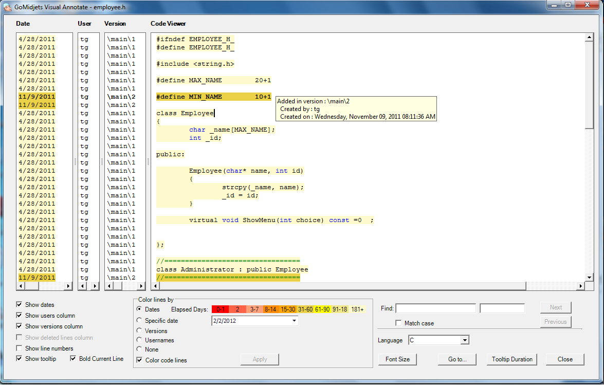
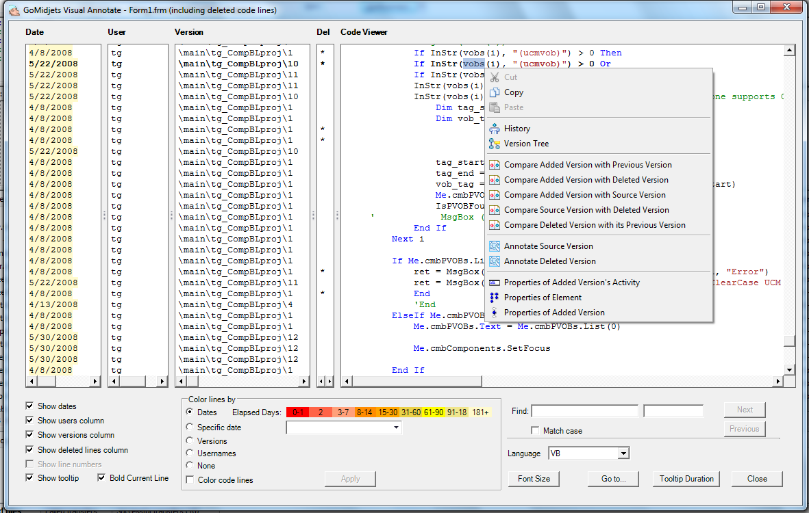
Visual Annotate provides a source code viewer that colors each code line separately, depending on the criteria that you choose:
by usernames, by dates or by versions. It also provides you with a special mode in which you can see removed lines. This feature helps you compare
the same code line on different versions - even more than two versions simultaneously!
-

Colored annotate by versions including removed lines(click to enlarge)
-

Colored annotate by versions including removed lines(click to enlarge)
-

Colored annotate by versions including removed lines(click to enlarge)
-

Colored annotate by versions including removed lines(click to enlarge)
-

Colored annotate by version (click to enlarge)
-

Colored annotate by dates (click to enlarge)
-

Colored annotate by usernames (click to enlarge)
-

Context-menu of ALMtoolbox Visual Annotate (click to enlarge)
Tailor this Solution to your Needs
Development Intelligence Solution is provided "as-is" or as a solution that also provides inspection and implementation which are tailored to your own needs.
You can contact us or owr authorized partners for further details.
Benefits
- Easily locate the source of defects and produce higher quality products in less time
- Drill down into the history of any code line in a file
- Improve collaboration among developers and R&D stakeholders
-
- Compare more than two versions at once
- Get all information about changes in the source-code context
- Achieve audit trail and regulation compliance
-
- Seamlessly integrated with ClearCase environments
- Applies ClearCase and SCM best practices
System Requirements
- ClearCase native client for Windows and an accessbile dynamic or snapshot ClearCase view
- ClearCase: All versions, Base and UCM, starting from 2003.06
- Windows: 2000, XP, Server 2003, Server 2008, 7
ALMtoolbox Visual Annotate is featured in the IBM Global Solutions Directory: ID 46469
View as PDF